spectroxide: A code package for computing cosmic microwave background spectral distortions

Abstract
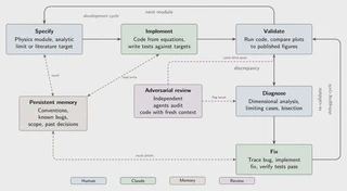
We present spectroxide, a code package for computing cosmic microwave background spectral distortions in which all $\sim 14,500$ lines of Rust code, Python interface, and $\sim 400$ automated tests were written by an AI assistant (Claude Code) under human physicist supervision. The solver evolves the photon Boltzmann equation under Compton scattering, double Compton emission, and Bremsstrahlung from $z\sim 5\times 10^6$ to the present, computing spectral distortions from arbitrary heat and photon injection within this redshift range. No fully open-source code of this kind is publicly available; we validate against analytic limits, published spectra, and publicly available precomputed Green’s function tables. We document the development as a case study in AI-assisted scientific computing, highlighting how domain expertise caught physics bugs (incorrect dimensional prefactors, near-cancellation errors) that evaded the full automated test suite, and provide recommendations for best practices in human–AI collaborative development of scientific software. We make spectroxide publicly available on GitHub.
Type
Publication
arXiv:2604.24838